Django 教程 9: 使用表单

在本教程中,我们将向您展示如何在 Django 中使用 HTML 表单,特别是编写表单以创建,更新和删除模型实例的最简单方法。作为本演示的一部分,我们将扩展LocalLibrary网站,以便图书馆员可以使用我们自己的表单(而不是使用管理员应用程序)更新图书,创建,更新和删除作者。

前置条件: 完成所有先前的教程主题,包含 Django 教程 8: 使用者授权与许可 (en-US)
目標: 了解如何撰写表单,向使用者取得资料,并更新资料库。了解通用类别表单编辑视图,如何大量地简化用于单一模型的新表单制作。

概览

一张 HTML 表单 ,是由一个或多个栏位/widget 在一个网页上组成的,以用于向使用者收集资料,并提交至伺服器。表单是一个弹性的机制,用于收集使用者输入,有合适的 widgets 可输入许多不同型态的资料,包含文字框、复选框、单选按钮、日期选取组件等等。若是允许我们用 POST 方式传送资料,并附加 CSRF 跨站要求伪造保护,表单也是与伺服器分享资料的一种相对安全的方式。

在这个教程目前为止,我们还没有创造任何表单,但我们已经在 Django 管理站点遇到这些表单了— 例如以下的撷图展示了一张表单,用于编辑我们的一个 Book 书本模型,包含一些选择列表以及文字编辑框。

Admin Site - Book Add

表单的使用可以很复杂!开发者需要为表单撰写 HTML 语法,在服务端验证输入的资料并经过充分的安全处理(并且可能在浏览器端也需要),回到表单呈现错误信息,告知使用者任何无效的栏位,当成功提交时处理资料,在最后用某些方式回应使用者表单提交成功的信息。经由提供一个框架,让你程序化定义表单以及其中的栏位,Django 表单接手处理了以上这些步骤的大量工作,比如使用这些物件,产生表单的 HTML 源码,并处理大量的验证、使用者互动的工作。

在本教程中,我们将展示一些方法,用以创造并使用表单,特别是,当你创造用以操作资料模型的表单,通用编辑表单视图如何显著降低你的工作量。在此过程中,我们将通过添加表单,来扩展我们的 LocalLibrary 应用程序,以允许图书馆员更新图书馆书本,我们将创建页面来创建,编辑和删除书本和作者(复制上面显示的表格的基本版本,以便编辑书本)。

HTML 表单

首先简要概述HTML 表单。考虑一个简单的 HTML 表单,其中包含一个文本字段,用于输入某些“团队”的名称及其相关标签:

Simple name field example in HTML form

表单在 HTML 中定义为<form>...</form> 标记内的元素集合,包含至少一个type="submit"input 输入元素。

html

<form action="/team_name_url/" method="post">
    <label for="team_name">Enter name: </label>
    <input id="team_name" type="text" name="name_field" value="Default name for team.">
    <input type="submit" value="OK">
</form>

虽然在这里,我们只有一个文本字段,用于输入团队名称,但表单可能包含任意数量的其他输入元素,及其相关标签。字段的type 属性,定义将显示哪种窗口小部件。该字段的名称nameid,用于标识 JavaScript / CSS / HTML 中的字段,而value 定义字段首次显示时的初始值。匹配团队标签使用label 标签指定(请参阅上面的“输入名称”Enter name),其中for 字段包含相关input输入的id 值。

提交输入submit 将显示为一个按钮(默认情况下),用户可以按下该按钮,将表单中所有其他输入元素中的数据,上传到服务器(在本例中,只有team_name)。表单属性定义用于发送数据的 HTTP method 方法,和服务器上数据的目标(action):

  • action: 提交表单时,要发送数据以进行处理的资源 /URL。如果未设置(或设置为空字符串),则表单将提交回当前页面 URL。
  • method: 用于发送数据的 HTTP 方法:post 或 get。
    • 如果数据将导致服务器数据库的更改,则应始终使用POST 方法,因为这可以更加抵抗跨站点伪造请求攻击。
    • GET 方法,只应用于不更改用户数据的表单(例如搜索表单)。当您希望能够为 URL 添加书签、或共享时,建议使用此选项。

服务器的角色,首先是呈现初始表单状态 - 包含空白字段或预先填充初始值。在用户按下提交按钮之后,服务器将从 Web 浏览器,接收具有值的表单数据,并且必须验证该信息。如果表单包含无效数据,则服务器应再次显示表单,这次使用用户输入的数据在“有效”字段中,并使用消息来描述无效字段的问题。一旦服务器获得具有所有有效表单数据的请求,它就可以执行适当的操作(例如,保存数据,返回搜索结果,上载文件等),然后通知用户。

可以想象,创建 HTML,验证返回的数据,根据需要重新显示输入的数据,和错误报告,以及对有效数据执行所需的操作,都需要花费很多精力才能“正确”。通过删除一些繁重的重复代码,Django 使这变得更容易!

Django 表单处理流程

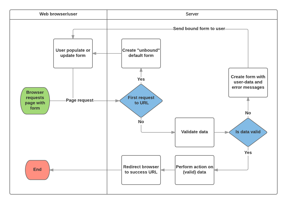
Django 的表单处理,使用了我们在之前的教程中,学到的所有相同技术(用于显示有关模型的信息):视图获取请求,执行所需的任何操作,包括从模型中读取数据,然后生成并返回 HTML 页面(从模板中,我们传递一个包含要显示的数据的上下文。使事情变得更复杂的是,服务器还需要能够处理用户提供的数据,并在出现任何错误时,重新显示页面。

下面显示了 Django 如何处理表单请求的流程图,从对包含表单的页面的请求开始(以绿色显示)。

Updated form handling process doc.

基于上图,Django 表单处理的主要内容是:

  1. 在用户第一次请求时,显示默认表单。
    • 表单可能包含空白字段(例如,如果您正在创建新记录),或者可能预先填充了初始值(例如,如果您要更改记录,或者具有有用的默认初始值)。
    • 此时表单被称为未绑定,因为它与任何用户输入的数据无关(尽管它可能具有初始值)。
  2. 从提交请求接收数据,并将其绑定到表单。
    • 将数据绑定到表单,意味着当我们需要重新显示表单时,用户输入的数据和任何错误都可取用。
  3. 清理并验证数据。
    • 清理数据会对输入执行清理(例如,删除可能用于向服务器发送恶意内容的无效字符)并将其转换为一致的 Python 类型。
    • 验证检查值是否适合该字段(例如,在正确的日期范围内,不是太短或太长等)
  4. 如果任何数据无效,请重新显示表单,这次使用任何用户填充的值,和问题字段的错误消息。
  5. 如果所有数据都有效,请执行必要的操作(例如保存数据,发送表单和发送电子邮件,返回搜索结果,上传文件等)
  6. 完成所有操作后,将用户重定向到另一个页面。

Django 提供了许多工具和方法,来帮助您完成上述任务。最基本的是 Form 类,它简化了表单 HTML 和数据清理/验证的生成。在下一节中,我们将描述表单如何使用页面的实际示例,来允许图书馆员更新书本籍。

备注: 在我们讨论 Django 更“高级”的表单框架类时,了解 Form 的使用方式,将对您有所帮助。

续借表单 - 使用表单和功能视图

接下来,我们将添加一个页面,以允许图书馆员,为被借用的书本办理续借。为此,我们将创建一个允许用户输入日期值的表单。我们将从当前日期(正常借用期)起 3 周内,为该字段设定初始值,并添加一些验证,以确保图书管理员无法输入过去的日期、或未来的日期。输入有效日期后,我们会将其写入当前记录的 BookInstance.due_back字段。

该示例将使用基于函数的视图和Form 类。以下部分,说明了表单的工作方式,以及您需要对正在进行的 LocalLibrary 项目所做的更改。

表单

Form 类是 Django 表单处理系统的核心。它指定表单中的字段、其布局、显示窗口小部件、标签、初始值、有效值,以及(一旦验证)与无效字段关联的错误消息。该类还提供了使用预定义格式(表,列表等)在模板中呈现自身的方法,或者用于获取任何元素的值(启用细粒度手动呈现)的方法。

声明表单

Form 的声明语法,与声明Model非常相似,并且共享相同的字段类型(以及一些类似的参数)。这是有道理的,因为在这两种情况下,我们都需要确保每个字段处理正确类型的数据,受限于有效数据,并具有显示/文档的描述。

要创建表单,我们导入表单库,从Form 类派生,并声明表单的字段。我们的图书馆图书续借表单的一个非常基本的表单类如下所示:

python

from django import forms

class RenewBookForm(forms.Form):
    renewal_date = forms.DateField(help_text="Enter a date between now and 4 weeks (default 3).")

表单字段

在这种情况下,我们有一个 DateField 用于输入续借日期,该日期将使用空白值在 HTML 中呈现,默认标签为“续借日期:”,以及一些有用的用法文本:“输入从现在到 4 周之间的日期(默认为 3)周)。”由于没有指定其他可选参数,该字段将使用 input_formats 接受日期:YYYY-MM-DD(2016-11-06)、MM/DD/YYYY(02/26/2016)、MM/DD/YY(10/25/16),并且将使用默认小部件呈现:DateInput

还有许多其他类型的表单字段,您可以从它们与等效模型字段类的相似性中大致认识到:

BooleanField, CharField, ChoiceField, TypedChoiceField, DateField, DateTimeField, DecimalField, DurationField, EmailField, FileField, FilePathField, FloatField, ImageField, IntegerField, GenericIPAddressField, MultipleChoiceField, TypedMultipleChoiceField, NullBooleanField, RegexField, SlugField, TimeField, URLField, UUIDField, ComboField, MultiValueField, SplitDateTimeField, ModelMultipleChoiceField, ModelChoiceField.

下面列出了大多数字段共有的参数(这些参数具有合理的默认值):

  • required: 如果为True,则该字段不能留空或给出None值。默认情况下需要字段,因此您可以设置required=False以允许表单中的空白值。
  • label: 在 HTML 中呈现字段时使用的标签。如果未指定label,则 Django 将通过大写第一个字母、并用空格替换下划线(例如续订日期)的方式,从字段名称创建一个。
  • label_suffix: 默认情况下,标签后面会显示冒号(例如续借日期:)。此参数允许您指定包含其他字符的不同后缀。
  • initial: 显示表单时,字段的初始值。
  • widget: 要使用的显示小部件。
  • help_text (如上例所示):可以在表单中显示的附加文本,用于说明如何使用该字段。
  • error_messages: 字段的错误消息列表。如果需要,您可以使用自己的消息,覆盖这些消息。
  • validators: 验证时将在字段上调用的函数列表。
  • localize: 启用表单数据输入的本地化(有关详细信息,请参阅链接)。
  • disabled: 如果为True,该字段会被显示,但无法编辑其值。默认值为False

验证

Django 提供了许多可以验证数据的地方。验证单个字段的最简单方法,是覆盖要检查的字段的方法clean_<fieldname>() 。因此,例如,我们可以通过实现clean_renewal_date(),验证输入的renewal_date 值是从现在到 4 周之间,如下所示。

python

from django import forms

from django.core.exceptions import ValidationError
from django.utils.translation import ugettext_lazy as _
import datetime #for checking renewal date range.

class RenewBookForm(forms.Form):
    renewal_date = forms.DateField(help_text="Enter a date between now and 4 weeks (default 3).")

    def clean_renewal_date(self):
        data = self.cleaned_data['renewal_date']

        #Check date is not in past.
        if data < datetime.date.today():
            raise ValidationError(_('Invalid date - renewal in past'))

        #Check date is in range librarian allowed to change (+4 weeks).
        if data > datetime.date.today() + datetime.timedelta(weeks=4):
            raise ValidationError(_('Invalid date - renewal more than 4 weeks ahead'))

        # Remember to always return the cleaned data.
        return data

有两件重要的事情需要注意。首先,我们使用self.cleaned_data['renewal_date'] 获取数据,并且无论是否在函数末尾更改数据,我们都会返回此数据。此步骤使用默认验证器,将数据“清理”、并清除可能不安全的输入,并转换为数据的正确标准类型(在本例中为 Python datetime.datetime对象)。

第二点是,如果某个值超出了我们的范围,我们会引发ValidationError,指定在输入无效值时,我们要在表单中显示的错误文本。上面的例子,也将这个文本包含在 Django 的翻译函数ugettext_lazy()中(导入为 _()),如果你想在稍后翻译你的网站,这是一个很好的做法。

备注:表单和字段验证(Django docs)中验证表单还有其他很多方法和示例。例如,如果您有多个相互依赖的字段,则可以覆盖Form.clean() 函数并再次引发ValidationError

这就是我们在这个例子中,对表单所需要了解的全部内容!

复制表单

创建并打开文件 locallibrary/catalog/forms.py,并将前一个块中的整个代码清单,复制到其中。

URL 配置

在创建视图之前,让我们为续借页面添加 URL 配置。将以下配置,复制到locallibrary/catalog/urls.py 的底部。

python

urlpatterns += [
    path('book/<uuid:pk>/renew/', views.renew_book_librarian, name='renew-book-librarian'),
]

URL 配置会将格式为 /catalog/book/<bookinstance id>/renew/ 的 URL,重定向到 views.py 中,名为renew_book_librarian() 的函数,并将BookInstance id 作为名为 pk的参数发送。只有 pk是正确格式化的 uuid,该模式才会匹配。

备注: 我们可以将捕获的 URL 数据,命名为“pk”,因为我们可以完全控制视图函数(我们不使用需要具有特定名称的参数的通用详细视图类)。然而,pk,“主键”primary key 的缩写,是一个合理的惯例!

视图

正如上面的 Django 表单处理过程中,所讨论的那样,视图必须在首次调用时呈现默认表单,然后在数据无效时,重新呈现它,并显示错误消息,或者数据有效时,处理数据,并重定向到新页面。为了执行这些不同的操作,视图必须能够知道,它是第一次被调用以呈现默认表单,还是后续处理以验证数据。

对于使用POST 请求向服务器提交信息的表单,最常见的模式,是视图针对POST 请求类型进行测试(if request.method == 'POST':) 以识别表单验证请求和GET (使用一个else 条件)来识别初始表单创建请求。如果要使用GET 请求提交数据,则识别这是第一个、还是后续视图调用的典型方法,是读取表单数据(例如,读取表单中的隐藏值)。

书本续借过程将写入我们的数据库,因此按照惯例,我们使用 POST 请求方法。下面的代码片段,显示了这种函数视图的(非常标准)模式。

python

from django.shortcuts import get_object_or_404
from django.http import HttpResponseRedirect
from django.urls import reverse
import datetime

from .forms import RenewBookForm

def renew_book_librarian(request, pk):
    book_inst=get_object_or_404(BookInstance, pk = pk)

    # If this is a POST request then process the Form data
    if request.method == 'POST':

        # Create a form instance and populate it with data from the request (binding):
        form = RenewBookForm(request.POST)

        # Check if the form is valid:
        if form.is_valid():
            # process the data in form.cleaned_data as required (here we just write it to the model due_back field)
            book_inst.due_back = form.cleaned_data['renewal_date']
            book_inst.save()

            # redirect to a new URL:
            return HttpResponseRedirect(reverse('all-borrowed') )

    # If this is a GET (or any other method) create the default form.
    else:
        proposed_renewal_date = datetime.date.today() + datetime.timedelta(weeks=3)
        form = RenewBookForm(initial={'renewal_date': proposed_renewal_date,})

    return render(request, 'catalog/book_renew_librarian.html', {'form': form, 'bookinst':book_inst})

首先,我们导入我们的表单(RenewBookForm)和视图函数中使用的许多其他有用的对象/方法:

  • get_object_or_404(): 根据模型的主键值,从模型返回指定的对象,如果记录不存在,则引发Http404 异常(未找到)。
  • HttpResponseRedirect: 这将创建指向指定 URL 的重定向(HTTP 状态代码 302)。
  • reverse(): 这将从 URL 配置名称和一组参数生成 URL。它是我们在模板中使用的 url 标记的 Python 等价物。
  • datetime: 用于操作日期和时间的 Python 库。

在视图中,我们首先使用 get_object_or_404()中的 pk 参数,来获取当前的 BookInstance (如果这不存在,视图将立即退出,页面将显示“未找到”错误)。如果这不是 POST 请求(由 else 子句处理),那么我们创建默认表单,传递 renewal_date 字段的initial 初始值(如下面的粗体所示,这是从当前日期起的 3 周)。

python

    book_inst=get_object_or_404(BookInstance, pk = pk)

    # If this is a GET (or any other method) create the default form
    else:
        proposed_renewal_date = datetime.date.today() + datetime.timedelta(weeks=3)
        form = RenewBookForm(initial={'renewal_date': proposed_renewal_date,})

    return render(request, 'catalog/book_renew_librarian.html', {'form': form, 'bookinst':book_inst})

创建表单后,我们调用 render() 来创建 HTML 页面,指定模板和包含表单的上下文。在这种情况下,上下文还包含我们的 BookInstance,我们将在模板中使用它,来提供有关我们正在续借的书本信息。

但是,如果这是一个POST 请求,那么我们创建表单对象,并使用请求中的数据填充它。此过程称为“绑定”,并且允许我们验证表单。然后我们检查表单是否有效,它运行所有字段上的所有验证代码 - 包括用于检查我们的日期字段,实际上是有效日期的通用代码,以及用于检查日期的特定表单的clean_renewal_date()函数在合适的范围内。

python

    book_inst=get_object_or_404(BookInstance, pk = pk)

    # If this is a POST request then process the Form data
    if request.method == 'POST':

        # Create a form instance and populate it with data from the request (binding):
        form = RenewBookForm(request.POST)

        # Check if the form is valid:
        if form.is_valid():
            # process the data in form.cleaned_data as required (here we just write it to the model due_back field)
            book_inst.due_back = form.cleaned_data['renewal_date']
            book_inst.save()

            # redirect to a new URL:
            return HttpResponseRedirect(reverse('all-borrowed') )

    return render(request, 'catalog/book_renew_librarian.html', {'form': form, 'bookinst':book_inst})

如果表单无效,我们再次调用render() ,但这次在上下文中传递的表单值将包含错误消息。

如果表单有效,那么我们可以开始使用数据,通过 form.cleaned_data属性访问它(例如 data = form.cleaned_data['renewal_date'])。这里我们只将数据保存到关联的BookInstance 对象的due_back 值中。

警告: 虽然您也可以通过请求直接访问表单数据(例如request.POST['renewal_date']request.GET['renewal_date'](如果使用 GET 请求),但不建议这样做。清理后的数据是无害的、验证过的、并转换为 Python 友好类型。

视图的表单处理部分的最后一步,是重定向到另一个页面,通常是“成功”页面。在这种情况下,我们使用 HttpResponseRedirectreverse() ,重定向到名为'all-borrowed'的视图(这是在 Django 教程第 8 部分中创建的“挑战”:用户身份验证和权限)。如果您没有创建该页面,请考虑重定向到 URL'/'处的主页。

这就是表单处理本身所需的一切,但我们仍然需要将视图,限制为图书馆员可以访问。我们应该在 BookInstance (“can_renew”)中创建一个新的权限,但为了简单起见,我们只需使用@permission_required函数装饰器,和我们现有的 can_mark_returned 权限。

因此,最终视图如下所示。请将其复制到 locallibrary/catalog/views.py 的底部。

python

from django.contrib.auth.decorators import permission_required

from django.shortcuts import get_object_or_404
from django.http import HttpResponseRedirect
from django.urls import reverse
import datetime

from .forms import RenewBookForm

@permission_required('catalog.can_mark_returned')
def renew_book_librarian(request, pk):
    """
    View function for renewing a specific BookInstance by librarian
    """
    book_inst=get_object_or_404(BookInstance, pk = pk)

    # If this is a POST request then process the Form data
    if request.method == 'POST':

        # Create a form instance and populate it with data from the request (binding):
        form = RenewBookForm(request.POST)

        # Check if the form is valid:
        if form.is_valid():
            # process the data in form.cleaned_data as required (here we just write it to the model due_back field)
            book_inst.due_back = form.cleaned_data['renewal_date']
            book_inst.save()

            # redirect to a new URL:
            return HttpResponseRedirect(reverse('all-borrowed') )

    # If this is a GET (or any other method) create the default form.
    else:
        proposed_renewal_date = datetime.date.today() + datetime.timedelta(weeks=3)
        form = RenewBookForm(initial={'renewal_date': proposed_renewal_date,})

    return render(request, 'catalog/book_renew_librarian.html', {'form': form, 'bookinst':book_inst})

模板

创建视图中引用的模板(/catalog/templates/catalog/book_renew_librarian.html),并将下面的代码,复制到其中:

html

{% extends "base_generic.html" %}
{% block content %}

    <h1>Renew: {{bookinst.book.title}}</h1>
    <p>Borrower: {{bookinst.borrower}}</p>
    <p{% if bookinst.is_overdue %} class="text-danger"{% endif %}>Due date: {{bookinst.due_back}}</p>

    <form action="" method="post">
        {% csrf_token %}
        <table>
        {{ form }}
        </table>
        <input type="submit" value="Submit" />
    </form>

{% endblock %}

这里大部分内容,和以前的教程都是完全类似的。我们扩展基本模板,然后重新定义内容块。我们能够引用 {{bookinst}}(及其变量),因为它被传递到 render()函数中的上下文对象中,我们使用这些来列出书名,借阅者和原始截止日期。

表单代码相对简单。首先,我们声明表单标签,指定表单的提交位置(action)和提交数据的方法(在本例中为“HTTP POST”) - 如果您回想一下页面顶部的 HTML 表单概述,如图所示的空action ,意味着表单数据将被发布回页面的当前 URL(这是我们想要的!)。在标签内部,我们定义了submit 提交输入,用户可以按这个输入来提交数据。在表单标签内添加的{% csrf_token %} ,是 Django 跨站点伪造保护的一部分。

备注:{% csrf_token %} 添加到您创建的每个使用 POST 提交数据的 Django 模板中。这将减少恶意用户劫持表单的可能性。

剩下的就是 {{form}}模板变量,我们将其传递给上下文字典中的模板。也许不出所料,当如图所示使用时,它提供了所有表单字段的默认呈现,包括它们的标签、小部件、和帮助文本 - 呈现如下所示:

html

<tr>
  <th><label for="id_renewal_date">Renewal date:</label></th>
  <td>
    <input id="id_renewal_date" name="renewal_date" type="text" value="2016-11-08" required />
    <br />
    <span class="helptext">Enter date between now and 4 weeks (default 3 weeks).</span>
  </td>
</tr>

备注: 它可能并不明显,因为我们只有一个字段,但默认情况下,每个字段都在其自己的表格行中定义(这就是变量在上面的table 表格标记内部的原因)。如果您引用模板变量{{ form.as_table }},会提供相同的渲染。

如果您输入无效日期,您还会获得页面中呈现的错误列表(下面以粗体显示)。

html

<tr>
  <th><label for="id_renewal_date">Renewal date:</label></th>
   <td>
      <ul class="errorlist">
        <li>Invalid date - renewal in past</li>
      </ul>
      <input id="id_renewal_date" name="renewal_date" type="text" value="2015-11-08" required />
      <br />
      <span class="helptext">Enter date between now and 4 weeks (default 3 weeks).</span>
    </td>
</tr>

使用表单模板变量的其他方法

如上所示使用{{form}},每个字段都呈现为表格行。您还可以将每个字段呈现为列表项(使用{{form.as_ul}} )或作为段落(使用{{form.as_p}})。

更酷的是,您可以通过使用点表示法,索引其属性,来完全控制表单每个部分的呈现。例如,我们可以为renewal_date 字段访问许多单独的项目:

  • {{form.renewal_date}}: 整个领域。
  • {{form.renewal_date.errors}}: 错误列表。
  • {{form.renewal_date.id_for_label}}: 标签的 id。
  • {{form.renewal_date.help_text}}: 字段帮助文本。
  • 其他等等!

有关如何在模板中,手动呈现表单,并动态循环模板字段的更多示例,请参阅使用表单>手动呈现字段(Django 文档)。

测试页面

如果您接受了Django 教程第 8 部分中的“挑战”:用户身份验证和权限,您将获得图书馆中借出的所有书本的列表,这只有图书馆工作人员才能看到。我们可以使用下面的模板代码,为每个项目旁边的续借页面,添加链接。

html

{% if perms.catalog.can_mark_returned %}- <a href="{% url 'renew-book-librarian' bookinst.id %}">Renew</a>  {% endif %}

备注: 请记住,您的测试登录需要具有“catalog.can_mark_returned”权限,才能访问续借书本页面(可能使用您的超级用户帐户)。

您也可以手动构建这样的测试 URL - http://127.0.0.1:8000/catalog/book/<bookinstance_id>/renew/ (可以通过导航到图书馆中的书本详细信息页面,获取有效的 bookinstance id,并复制id 字段)。

它看起来是什么样子?

如果您成功,默认表单将如下所示:

输入无效值的表单将如下所示:

所有包含续借链接的图书清单如下所示:

模型表单

使用上述方法创建Form 类非常灵活,允许您创建任何类型的表单页面,并将其与任何单一模型、或多个模型相关联。

但是,如果您只需要一个表单,来映射单个模型的字段,那么您的模型,将已经定义了表单中所需的大部分信息:字段、标签、帮助文本等。而不是在表单中重新创建模型定义,使用 ModelForm 帮助程序类从模型创建表单更容易。然后,可以在视图中使用此ModelForm ,其方式与普通Form完全相同。

包含与原始RenewBookForm 相同的字段的基本 ModelForm 如下所示。创建表单所需要做的,就是添加带有相关模型(BookInstance)的class Meta、和要包含在表单中的模型字段列表(您可以使用 fields = '__all__',以包含所有字段,或者您可以使用 exclude (而不是字段),指定不包含在模型中的字段)。

python

from django.forms import ModelForm
from .models import BookInstance

class RenewBookModelForm(ModelForm):
    class Meta:
        model = BookInstance
        fields = ['due_back',]

备注: 这可能看起来不像使用Form 那么简单(在这种情况下不是这样,因为我们只有一个字段)。但是,如果你有很多字段,它可以显着减少代码量!

其余信息来自模型字段的定义(例如标签、小部件、帮助文本、错误消息)。如果这些不太正确,那么我们可以在 Meta类中覆盖它们,指定包含要更改的字段、及其新值的字典。例如,在这种形式中,我们可能需要“更新日期”Renewal date 字段的标签(而不是基于字段名称的默认值:截止日期 Due date),并且我们还希望我们的帮助文本,特定于此用例。下面的Meta 显示了如何覆盖这些字段,如果默认值不够,您可以类似地方式设置widgets 窗口小部件和error_messages

python

class Meta:
    model = BookInstance
    fields = ['due_back',]
    labels = { 'due_back': _('Renewal date'), }
    help_texts = { 'due_back': _('Enter a date between now and 4 weeks (default 3).'), }

要添加验证,您可以使用与普通表单相同的方法 - 定义名为 clean_field_name()的函数,并为无效值引发ValidationError 异常。与我们原始形式的唯一区别,是模型字段名为due_back 而不是“renewal_date”。

python

from django.forms import ModelForm
from .models import BookInstance

class RenewBookModelForm(ModelForm):
    def clean_due_back(self):
       data = self.cleaned_data['due_back']

       #Check date is not in past.
       if data < datetime.date.today():
           raise ValidationError(_('Invalid date - renewal in past'))

       #Check date is in range librarian allowed to change (+4 weeks)
       if data > datetime.date.today() + datetime.timedelta(weeks=4):
           raise ValidationError(_('Invalid date - renewal more than 4 weeks ahead'))

       # Remember to always return the cleaned data.
       return data

    class Meta:
        model = BookInstance
        fields = ['due_back',]
        labels = { 'due_back': _('Renewal date'), }
        help_texts = { 'due_back': _('Enter a date between now and 4 weeks (default 3).'), }

下面的 RenewBookModelForm 类现在在功能上等同于我们原来的 RenewBookForm。您可以在当前使用RenewBookForm 的任何地方导入和使用它。

通用编辑视图

我们在上面的函数视图示例中,使用的表单处理算法,表示表单编辑视图中非常常见的模式。Django 通过创建基于模型创建、编辑和删除视图的通用编辑视图,为您抽象出大部分“样板”。这些不仅处理“视图”行为,而且它们会自动从模型中为您创建表单类(ModelForm)。

备注: 除了这里描述的编辑视图之外,还有一个 FormView类,它位于我们的函数视图,和其他通用视图之间的“灵活性”与“编码工作”之间。使用 FormView ,您仍然需要创建表单,但不必实现所有标准表单处理模式。相反,您只需提供一个函数的实现,一旦知道提交有效,就会调用该函数。

在本节中,我们将使用通用编辑视图,来创建页面,以添加从我们的库中创建、编辑和删除Author 作者记录的功能 - 有效地提供管理站点一部分的基本重新实现(这可能很有用,如果您需要比管理站点能提供的、更加灵活的管理功能)。

视图

打开视图文件(locallibrary/catalog/views.py),并将以下代码块,附加到其底部:

python

from django.views.generic.edit import CreateView, UpdateView, DeleteView
from django.urls import reverse_lazy
from .models import Author

class AuthorCreate(CreateView):
    model = Author
    fields = '__all__'
    initial={'date_of_death':'05/01/2018',}

class AuthorUpdate(UpdateView):
    model = Author
    fields = ['first_name','last_name','date_of_birth','date_of_death']

class AuthorDelete(DeleteView):
    model = Author
    success_url = reverse_lazy('authors')

如您所见,要创建视图,您需要从CreateView, UpdateView, 和 DeleteView(分别)派生,然后定义关联的模型。

对于“创建”和“更新”的情况,您还需要指定要在表单中显示的字段(使用与ModelForm相同的语法)。在这种情况下,我们将说明两者的语法,如何显示“所有”字段,以及如何单独列出它们。您还可以使用 field_name / value 对的字典,为每个字段指定初始值(此处我们为了演示目的,而任意设置死亡日期 - 您可能希望删除它!)。默认情况下,这些视图会在成功时,重定向到显示新创建/编辑的模型项的页面,在我们的示例中,这将是我们在上一个教程中,创建的作者详细信息视图。您可以通过显式声明参数success_url ,指定备用重定向位置(与AuthorDelete 类一样)。

AuthorDelete 类不需要显示任何字段,因此不需要指定这些字段。但是你需要指定success_url,因为 Django 没有明显的默认值。在这种情况下,我们使用reverse_lazy()函数,在删除作者后,重定向到我们的作者列表 - reverse_lazy()是一个延迟执行的reverse()版本,在这里使用,是因为我们提供了一个基于类的 URL 查看属性。

模板

“创建”和“更新”视图默认使用相同的模板,它将以您的模型命名:model_name_form.html(您可以使用视图中的template_name_suffix 字段,将后缀更改为 form 以外的其他内容,例如,template_name_suffix = '_other_suffix'

创建模板文件 locallibrary/catalog/templates/catalog/author_form.html,并复制到下面的文本中。

html

{% extends "base_generic.html" %}

{% block content %}

<form action="" method="post">
    {% csrf_token %}
    <table>
    {{ form.as_table }}
    </table>
    <input type="submit" value="Submit" />

</form>
{% endblock %}

这与我们之前的表单类似,并使用表单呈现字段。另请注意我们如何声明{% csrf_token %},以确保我们的表单能够抵抗 CSRF 攻击。

“删除”视图需要查找以 model_name_confirm_delete.html 格式命名的模板(同样,您可以在视图中,使用template_name_suffix 更改后缀)。创建模板文件 locallibrary/catalog/templates/catalog/author_confirm_delete.html ,并复制到下面的文本中。

html

{% extends "base_generic.html" %}

{% block content %}

<h1>Delete Author</h1>

<p>Are you sure you want to delete the author: {{ author }}?</p>

<form action="" method="POST">
  {% csrf_token %}
  <input type="submit" action="" value="Yes, delete." />
</form>

{% endblock %}

URL 配置

打开 URL 配置文件(locallibrary/catalog/urls.py),并将以下配置,添加到文件的底部:

python

urlpatterns += [
    path('author/create/', views.AuthorCreate.as_view(), name='author_create'),
    path('author/<int:pk>/update/', views.AuthorUpdate.as_view(), name='author_update'),
    path('author/<int:pk>/delete/', views.AuthorDelete.as_view(), name='author_delete'),
]

这里没有什么特别的新东西!您可以看到视图是类,因此必须通过.as_view()调用,并且您应该能够识别每种情况下的 URL 模式。我们必须使用 pk 作为捕获的主键值的名称,因为这是视图类所期望的参数名称。

作者的创建,更新和删除页面,现在已准备好进行测试(在这种情况下,我们不会将它们连接到站点侧栏,尽管如果您愿意,也可以这样做)。

备注: 敏锐的用户会注意到,我们没有采取任何措施,来防止未经授权的用户访问这些页面!我们将其作为练习留给您(提示:您可以使用PermissionRequiredMixin ,并创建新权限,或重用我们的can_mark_returned权限)。

测试页面

首先,使用具有访问作者编辑页面权限的帐户(由您决定),登录该站点。

然后导航到作者创建页面: http://127.0.0.1:8000/catalog/author/create/,它应该如下面的截图。

Form Example: Create Author

输入字段的值,然后按“提交” Submit ,保存作者记录。现在,您应该进入新作者的详细视图,其 URL 为 http://127.0.0.1:8000/catalog/author/10

您可以通过将 /update/ ,附加到详细视图 URL 的末尾,来测试编辑记录(例如 http://127.0.0.1:8000/catalog/author/10/update/) - 我们不显示截图,因为它看起来就像“创建”页面!

最后,我们可以删除页面,方法是将删除,附加到作者详细信息视图 URL 的末尾(例如 http://127.0.0.1:8000/catalog/author/10/delete/)。Django 应该显示如下所示的删除页面。按 "是,删除" (Yes, delete)。删除记录,并将其带到所有作者的列表中。

挑战自己

创建一些表单,来创建、编辑和删除书本记录Book。您可以使用与作者Authors完全相同的结构。如果您的 book_form.html 模板只是 author_form.html 模板的复制重命名版本,则新的“创建图书”页面,将如下所示:

总结

创建和处理表单可能是一个复杂的过程!Django 通过提供声明、呈现和验证表单的编程机制,使其变得更加容易。此外,Django 提供了通用的表单编辑视图,几乎可以完成所有工作,以定义可以创建,编辑和删除与单个模型实例关联的记录的页面。

表单可以完成更多工作(请参阅下面的“请参阅”列表),但您现在应该了解,如何将基本表单和表单处理代码,添加到您自己的网站。

也可以参考